AI团队
AI团队,助力自动开拓海外市场
客户发现
多种渠道,海量数据助力高效找客
客户开发
全渠道营销触达,高效智能开发客户
客户管理
提供全生命周期的客户与履约流程管理,沉淀客户资源
品牌建设
结合建站+社媒的方式,帮助企业快速上线站点推广
网易外贸通
用科技赋能外贸企业
专为外贸企业打造的海外获客营销与业务协同一站式平台
立即体验

外贸通权限设置

2023-07-04

1.1 权限设置

使用上一步配置的外贸通管理员,登录客户端后,即可进行权限设置(功能权限&数据权限)

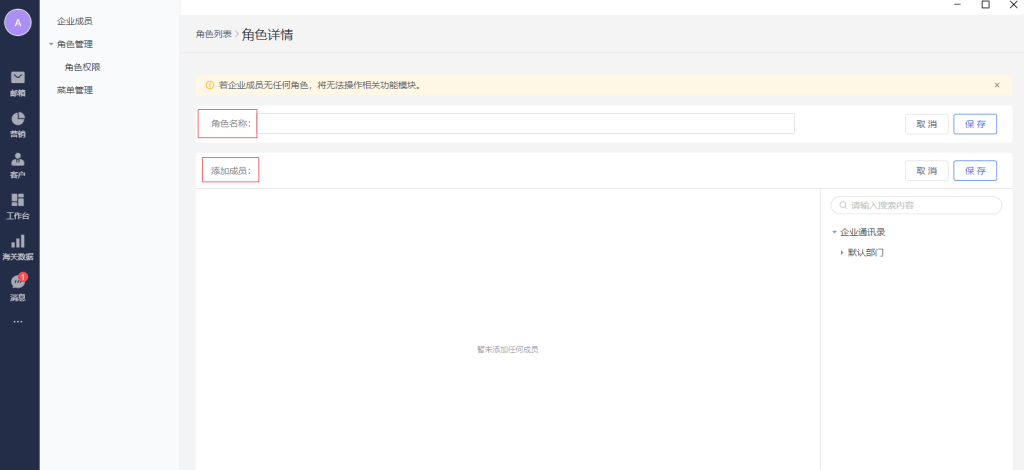
1.2 新建角色

点击“新建角色”,进行新的角色设置

1.3 配置名称、添加成员

可以新建不同的角色名称,添加不同的成员进入本角色

1.4 配置角色权限

设置该角色不同业务模块的功能和数据权限。(支持业务模块:商机、客户、工作台、线索公海、线索、邮件营销、海关等)   

-a)功能权限:操作、查看、删除。控制不同业务模块(如商机、客户等)列表页,有按钮操作,只读查看,删除按钮的权限。   

-b)数据权限:公司、本团队、个人、自定义。控制不同业务模块(如商机、客户等)列表页,可以看到人员的数据范围。

1.5 菜单管理

在全域范围,针对(外贸)相关功能模块的菜单进行设置。如取消勾选,则企业内所有用户都将无法看到对应功能入口。



上一篇:企业设置-字段设置
下一篇:外贸通套餐介绍及购买

在线咨询

微信扫一扫
在线开通网易外贸通服务

微信咨询

致电专属客服
咨询邮箱解决方案

4006-388-163

电话咨询

立即体验

返回顶部
15分钟在线开通体验:网易外贸通服务,送京东购物卡,来电咨询享额外优惠
15分钟在线开通体验
   
立即体验

海量外贸大数据

60亿+海关数据,1.2亿全球企业信息

全触点营销获客方案

超高触达率邮件营销,全链路外贸获客沉 淀管理解决方案

专业企业服务

29年深厚企业服务经验,一对一专家服务

电话咨询:4006-388-163